SysML ValueType and QUDV overview

Gallery
Tutorial
Click on the image to view it full size
Dependency relationships indicating Types in this diagram are for illustration only
This slide uses verbose value property naming just for illustration
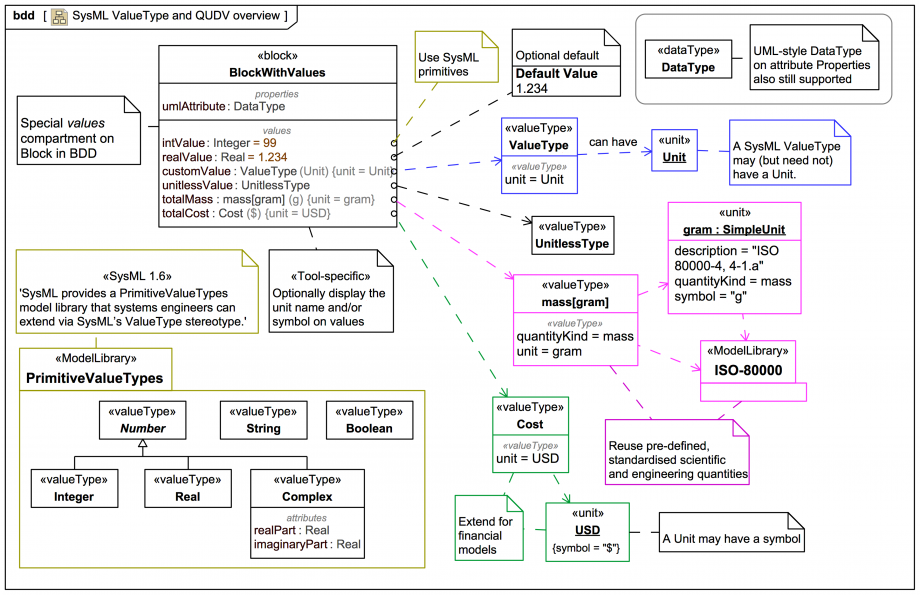
The properties compartment has a Property umlAttribute with a type DataType. While this is permitted in SysML, you should usually avoid such Properties on Blocks: Both value properties intValue:Integer and realValue:Real use the SysML primitive variants, which then appear as intend in the SysML values compartment.

The value property customValue has a type ValueType, which is a custom ValueType with a custom Unit. Consistent with Webel Best Practice:

While a ValueType can have a unit, it need not always, so it can be used for unitless quantities as for the value property unitlessValue with custom ValueType UnitlessType.

You can also reuse a ValueType and/or Unit from the ISO-80000 ModelLibrary, as shown for the value property s:mass[gram]. Note that:

A Unit has an optional symbol, which can optionally be displayed in the tool in most places where a value property label or symbol can be displayed. Here the value property totalCost has a custom ValueType Cost with a custom unit USD with symbol '$".

Both ValueType and Unit can carry an optional QuantityKind; we'll look at that later in a dedicated advanced tutorial trail section. But first, let's see next how value properties work, and how to use values in a system.

Up next
Notes
Snippets (quotes/extracts)
Related slides (includes other tutorials)
Related slides (backlinks, includes other tutorials)
Visit also
Visit also (backlinks)