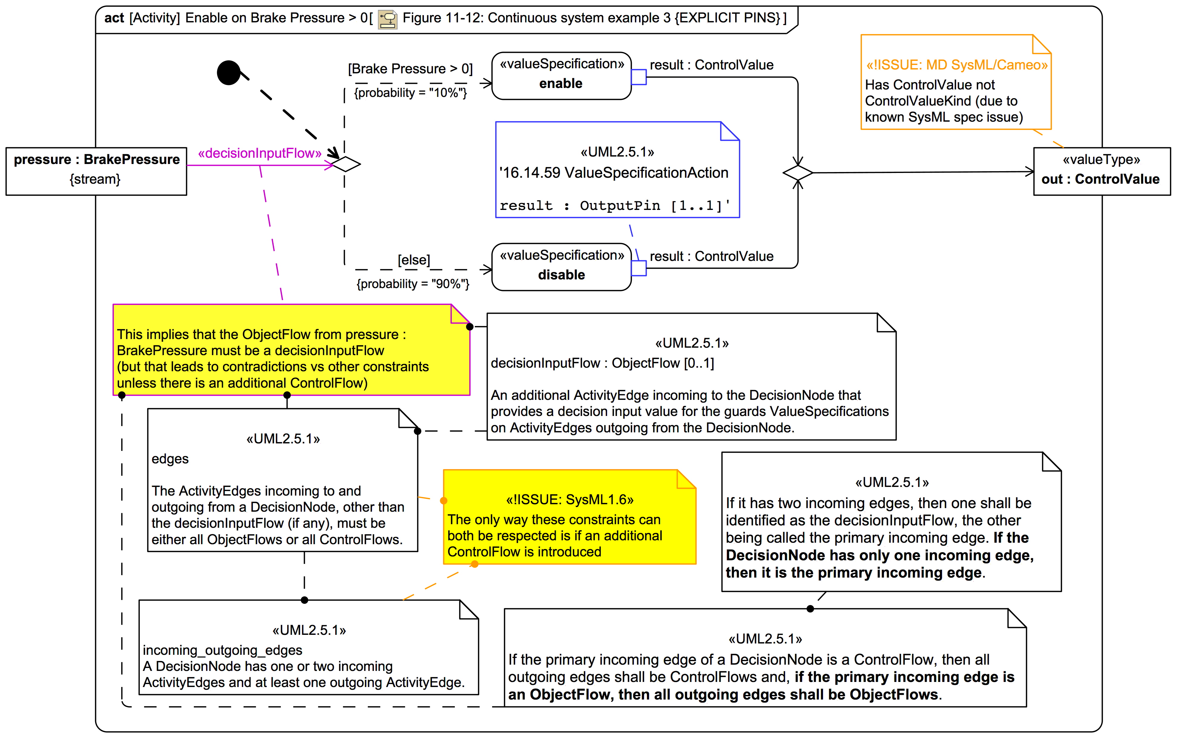
DecisionNode::decisionInput