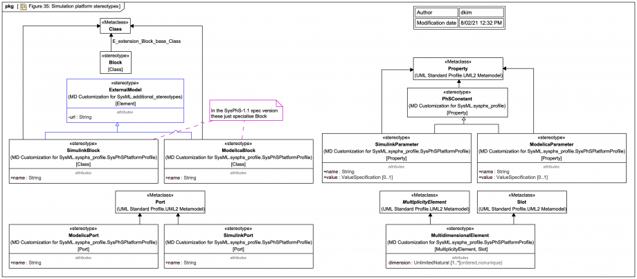
MDSysML/Cameo 19SP3 SysPhSLibrary vs SysPhS-1.1: SimulinkBlock and ModelicaBlock specialise ExternalModel not Block