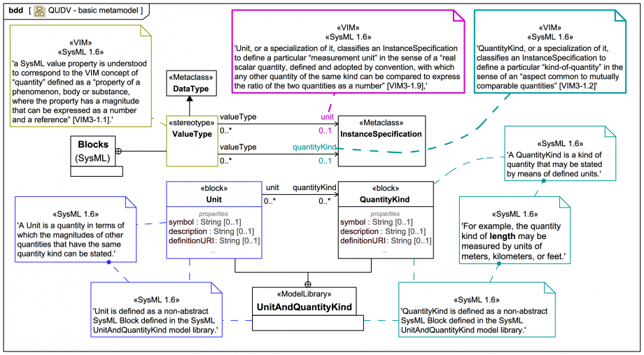
REFERENCE CARD: SysMLv1 QUDV - basic metamodel

Gallery
Tutorial
This content has been marked as discussing an ADVANCED topic!
Click on the image to view it full size

If you are going to create a ValueType and Units library with assigned QuantityKind items, it's best to create your QuantityKind items first:

In the tool, if you create a QuantityKind in a BDD using the sidebar menu item, it will create an InstanceSpecification that has the QuantityKind stereotype (with keyword «quantityKind») applied and two classifiers QuantityKind and DerivedQuantityKind from the QUDV ModelLibrary:

This is not always want you want! But you can easily just remove the DerivedQuantityKind classifier and add SimpleQuantityKind.

In the tool, if you create a Unit in a BDD using the sidebar menu item, it will create an InstanceSpecification that has the Unit stereotype (with keyword «unit») applied and two classifiers DerivedUnit and Unit from the QUDV ModelLibrary:

This is not always want you want! But you can easily just remove the DerivedUnit classifier and add SimpleUnit.
Up next
Notes
Snippets (quotes/extracts)
Related slides (includes other tutorials)
Related slides (backlinks, includes other tutorials)
Visit also
Visit also (backlinks)