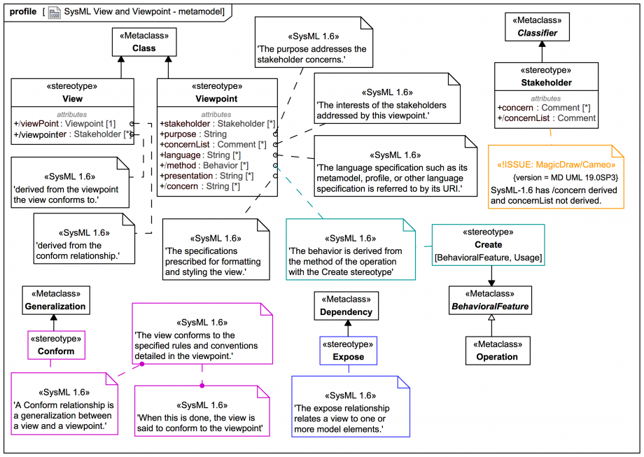
Gallery Tutorial TRAIL: Webel's ultimate guide to Systems Modeling Language (v1) with MagicDraw/Cameo Section 27:01: Views and Viewpoints Tags and keywords Topic level INTERMEDIATE UML keywords «Create» SysML keywords View Viewpoint Stakeholder Conform Expose View::/stakeholder View::/viewpoint Viewpoint::concernList Viewpoint::/method Viewpoint::stakeholder Viewpoint::/concern Viewpoint::language Viewpoint::presentation Viewpoint::purpose Slide kind UML Profile Diagram Click on the image to view it full size The following departure from the SysML spec in the tool may be an implementation convenience: MagicDraw/Cameo 19SP3: Stakeholder: Has 'concern' NOT derived and /concernList derived; SysML-1.6 has /concern derived and concernList NOT derived. Up next View and Viewpoint example with «Create» method Notes [ISSUE] MagicDraw/Cameo 19SP3: Stakeholder: Has 'concern' NOT derived and /concernList derived; SysML-1.6 has /concern derived and concernList NOT derived. Snippets (quotes/extracts) [SysML-1.6] View::/stakeholder : Stakeholder [0..*] The list of stakeholders is derived from the viewpoint the view conforms to. (derived) [SysML-1.6] View::/viewpoint : Viewpoint [1] The viewpoint for this View is derived from the conform relationship. (derived) [SysML-1.6] The stakeholder and viewpoint share the same concern via comments that are shown textually as values of the concern property. The comments could be shown graphically with annotation relationships to stakeholders and viewpoints, if needed. [SysML-1.6] A Conform relationship is a generalization between a view and a viewpoint. The view conforms to the specified rules and conventions detailed in the viewpoint. When this is done, the view is said to conform to the viewpoint. [SysML-1.6] The expose relationship relates a view to one or more model elements. Each model element is an access point to initiate the query. [SysML-1.6] The view and the model elements related to the view are passed to the constructor when it is invoked. The method describes how the exposed elements are navigated to extract the desired information. [SysML-1.6] Viewpoint::presentation : String [0..*] The specifications prescribed for formatting and styling the view. [SysML-1.6] Viewpoint::/method : Behavior [0..*] The behavior is derived from the method of the operation with the Create stereotype. (derived) [SysML-1.6] Viewpoint::/concern : String [0..*] The interest of the stakeholders displayed as the body of the comments from concernList. (derived) [SysML-1.6] Viewpoint::concernList : Comment [0..*] The interests of the stakeholders addressed by this viewpoint. [SysML-1.6] Viewpoint::language : String [0..*] The languages used to express the models that represent content which is represented by the view. The language specification such as its metamodel, profile, or other language specification is referred to by its URI. [SysML-1.6] Viewpoint::purpose : String [1] The purpose addresses the stakeholder concerns. [SysML-1.6] Viewpoint::1_method_derived_from_create_operations The derived values of the method attribute shall be the names of the methods of the operations stereotyped by the UML Create stereotype on the classifier stereotyped by Viewpoint. [SysML-1.6] Viewpoint::2_create_view_operation The property ownedOperation shall include at least one operation named "View" with the UML Create stereotype applied. Related slides (includes other tutorials) Figure D.3 - Establishing Structure of the User Model using Packages and Views Figure D.27 - Establishing a Performance View of the User Model (Package Diagram) Figure D.28 - Defining Requirements and VnV viewpoints (Package Diagram) Figure D.29 - Requirements and VnV views exposing elements from the model (Package Diagram) Figure D.30 - The Requirements and VnV views with supporting views (Package Diagram) Related slides (backlinks, includes other tutorials) Visit also Visit also (backlinks) Flags Book traversal links for SysML View and Viewpoint - metamodel Previous Up Next