Tags and keywords
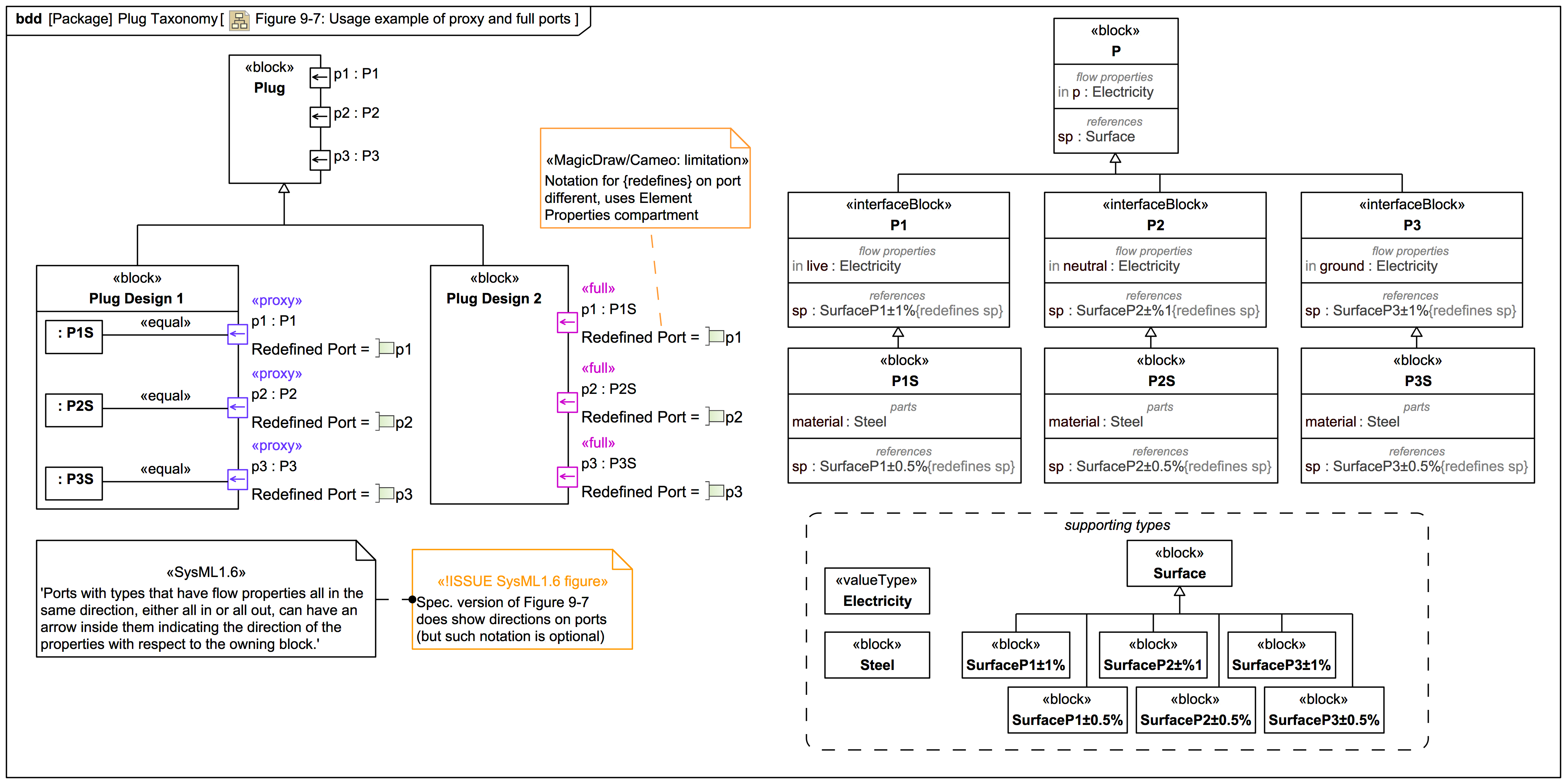
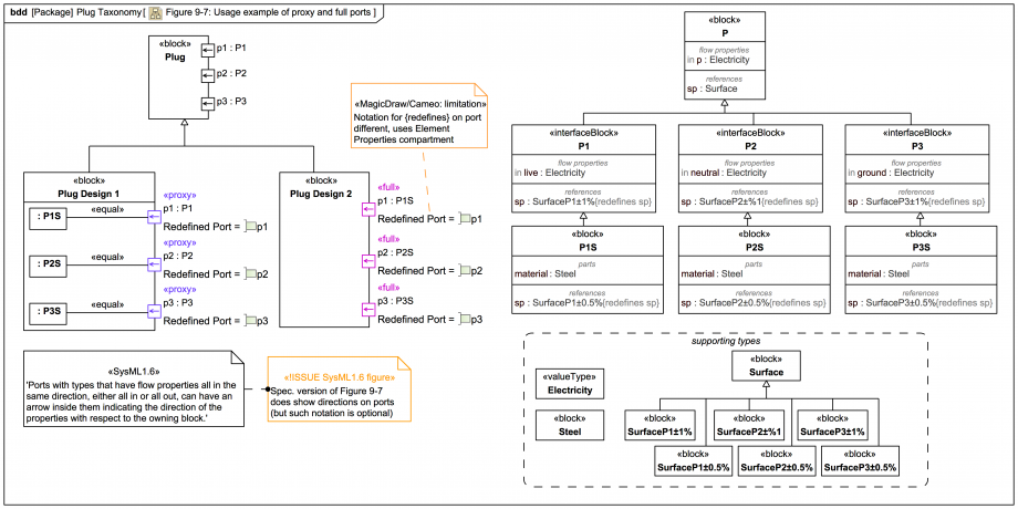
SysML-1.6: 'For example, if the port types on the general block in Figure 9-7 had behaviors defined, then the proxy specialization would be invalid. If the general ports had binding connectors to internal parts, then the full specialization would be invalid. If the general ports had both behaviors and internal binding connectors, then both specializations would be invalid.'
Because: